
6th International Conference On Recent Innovations In

The Best Project Management Blogs Influencers Hive

Halden Zimmermann S Guide To High Impact Blogs For Life

Blogs By Ayn Technology Blogs Industry Blogs Featured

Investment Research Analytics Management Blogs Hcl
Best It Software Engineering Management Programs In Europe
Digital Engineering Blog Royal Haskoningdhv

Reverse Engineering 0xdarkvortex

English Cv An Najah Blogs

The 30 Best Project Management Blogs To Follow In 2019 Ntask

Blogs

In Sync And Agile A Model Based Solution For Software

21st Century Management A Personal Blog Dr Moria Levy

The Top 10 Law Firm Management Blogs One Legal

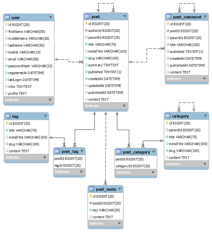
Guide To Design Database For Blog Management In Mysql

Internet Presence Management Blog Pronto Marketing

Dmem Strathclyde On Twitter Patipat Comes From Thailand
Blogs At Migsun Wynn Eta 2 Greater Noida C